标签:
老婆一起来上海工作,每个月消费立马上来了,做了一个android记账应用,把每笔帐都实时记录进去。开始是单机版的,只能两个人分别记,月底再merge一下。刚好有一台阿里云的ECS,于是准备升级为带服务端版的,通信协议可以直接用android的http库,但考虑到越来越多的app应用都开始走私有协议(比如原来运维的手机淘宝),定制一套个性化的协议本身就比较麻烦,扩展性也不好,于是想到了protobuf-rpc。但还需要一个成熟的network frame(手写的话不知道要搞到什么时候),于是想到了nginx。
github地址:https://github.com/zmkeil/nrpc
Nginx是一款高性能的web服务器,清晰的代码结构及优良的模块化,非常易于扩展为各种各样的网络服务器。其构建的基础组件如内存池,链表等及event,network接口全部包含在core/event目录中,而且性能非常高,直接面向互联网服务,网络IO方面没有任何问题。
为了保证对nginx的修改最少,我将RPC框架当成nginx的一个模块,启动时将它动态加入到nginx的模块列表(ngx_modules[])中去。
另外提供非常简易的编程接口(和大部分RPC实现类似),监听端口、protobuf service等信息都可以在应用程序初始化阶段通过编程接口来设置,所有初始化完成之后,应用程序可以直接调用server.start()来启动服务,这个方法实际上是调用nginx的main函数(改名为ngx_start),然后就进入了nginx的正常流程,初始化所有模块(包括我们的NRPC模块),然后打开所有监听端口,并启动work进程,开始接受request。主进程自动进入deamon模式,并且设置相应的信号处理程序。所以应用程序在调用完server.start()后,就可以直接return了(实际上是不会执行到的)。
此外,nginx的core、event模块的配置,可以直接用nginx.conf文件来配置,就像原汁原味的nginx一样。
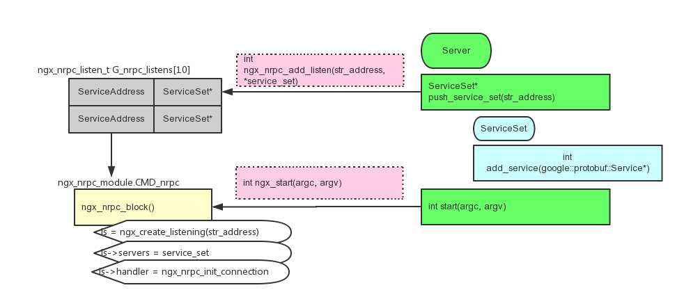
启动过程如下图所示:

右侧是简易的应用程序流程:
1、首先创建一个server,包括一些初始化工作
2、然后通过server.push_service_set()接口,为该server添加一个service_set,并配置其监听地址,一般为“0.0.0.0:port”。同时,会将该service_set信息添加到全局变量nrpc_listens[]中去。
3、然后向该service_set中添加service。这里对service使用了两层逻辑的管理:一个监听端口对应一个service_set,一个service_set可以包含多个service。因为主要是考虑面向公网应用,服务器资源宝贵,可以同时提供多种服务。
4、最后通过server.start()启动服务,如前所述,这回调用nginx的启动流程,打开所有监听端口。这里设置了nrpc的ls->handler = ngx_nrpc_init_connection,后续所有nrpc的请求入口就从这里开始。
该模块实现了RPC的基本功能,比如端口配置,service添加/删除,超时设置,local_session_context等。另外还有一些常用的功能。
1.继承了nginx的core、event模块的所有特性
2.连接保持及复用
3.QPS并发限流
服务端流程如下图:

大致流程如上图:
1、第一行3个函数和第三行1个函数,都是通过nginx的event、network接口接收/发送请求,nginx是完全非阻塞的事件模型,写起来和一般的同步写法有些区别
2、中间一行的函数则是实现了protobuf的框架接口。这里提供的多种protocol,主要是针对输入的,目前实现的只接受protobuf格式的请求,考虑到http的通用性,以后会实现接口http格式的请求,内部转化成protobuf格式,返回response时再转化成http格式。
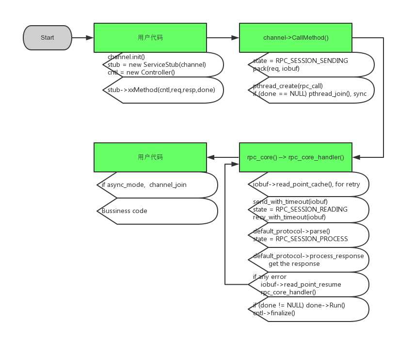
利用pthread实现,和服务端是隔离的,代码单独组织在channel.cpp、connection_pool.cpp和controller.cpp(和服务端共用的)中,一些特性如下:
1.提供同步、异步两种模式,用户可以串行发请求,并同步处理返回结果;也可以并发发请求,异步处理结果,并提供join功能
2.自动重试机制,但RPC失败时,客户端会自动重试多次(可配置),不需要用户代码做任何处理
3.实现一个简单的连接池,可以复用连接
客户端流程如下图:
github中的sample有示例代码,详细的使用方法README中有介绍,https://github.com/zmkeil/nrpc。
这算是我的第一个开源项目,代码有很多不严谨的地方,欢迎指正,欢迎使用。
另外特别以此纪念爷爷,爷爷去世有两周了,在这个临近新春的寒冷的四九天里,是遗憾吧,或是解脱吧。爷爷生于旧社会,经历过军阀、日本侵华、文革,一生勤勤恳恳,和气待人,村里造桥铺路,春耕秋收,都事事为先,受人尊敬。记得初中时,我有一次作文比赛得到一等奖,题目是第一次XX,我写的是第一次写毛笔字,爷爷为我调墨铺纸。
标签:
原文地址:http://www.cnblogs.com/zmkeil/p/5176758.html